Epson ICs S1C17M12/M13 16-Bit Microcontrollers
Epson S1C17M12/M13 16-Bit Microcontrollers are embedded flash MCUs that feature low power consumption. These MCUs feature built-in flash memory and support the supply voltage from 1.8V to 5.5V. The S1C17M12/M13 MCUs support UART, SPI, and I2C interfaces. These MCUs operate at a 16.8MHz (maximum) frequency in a -40°C to +85°C temperature range and offer a five-digit seven-segment LED controller on the compact die. The MCUs are suitable for control panels with a seven-segment display for housing and FA equipment.Features
- 16KB Flash ROM, Read/program protection function, 2KB RAM
- Supports 1.8V to 5.5V wide range operating voltage
- Five-digit seven-segment LED controller (8SEG × 1–5COM (max.))
- Supports various kinds of interfaces (UART, SPI, I2C)
Specifications
- Embedded flash memory
- Capacity of 16K bytes (for both instructions and data)
- Erase/Program count of 1000 times min.
- Security function protects from reading/programming by ICDmini
- Onboard programming function using ICDmini
- 2K bytes Embedded RAM capacity
- Seiko Epson original 16-bit RISC CPU core S1C17, On-chip debugger
- -40°C to +85°C Operating temperature range
- TQFP 12-48pin, 0.5mm Lead pitch package
- 1.8V to 5.5V Power supply voltage
- Watchdog timer, 16-bit timer, and a 16-bit PWM timer
- Synchronous Serial Interface, I2C
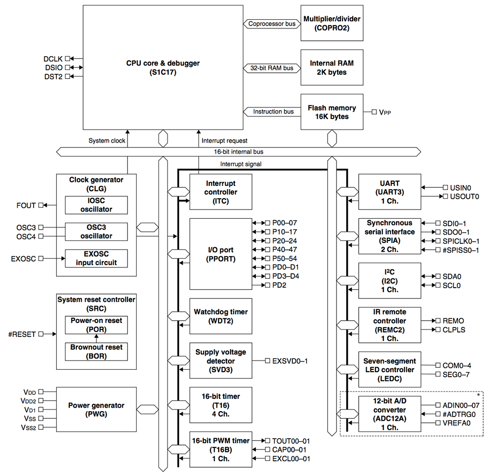
Block Diagram
Publicado: 2017-07-19
| Actualizado: 2022-03-11
